呼和浩特市网站建设_网站建设公司_会员系统_seo优化
2026/1/21 7:44:22 网站建设 项目流程

点赞 + 关注 + 收藏 = 学会了

整理了一个NAS小专栏,有兴趣的工友可以关注一下 👉 《NAS邪修》

TrWebOCR 是一款开源离线 OCR 工具,能快速准确识别中文(还支持一定角度旋转文字),有简单好⽤的网页界面。不对,是简陋的界面😂

可通过 Docker 轻松部署到 NAS,小白也能上手用~

首先在“docker”文件夹里创建一个“trwebocr”文件夹。

打开“Container Manager”新建一个项目。

对应的选项如下图所示。

输入以下代码。

services:trwebocr:image: mmmz/trwebocr:latestcontainer_name: trwebocrports:- 8082:8089restart: always

注意,这段代码的 8082:8089 ,冒号前面这个数字 8082 是可以随便修改的,只要不跟你 NAS 上运行的其他项目的端口冲突就行。

开启“通过 Web Station 设置网页门户”。这里的 8082 就是前面那段代码设置的端口号。

然后点击“下一步”,开始下载 TrWebOCR 所需的代码和模型。通常 OCR 都是练了一个模型来识别文字的,TrWebOCR 的镜像足足 1.2G,需要下载一段时间。

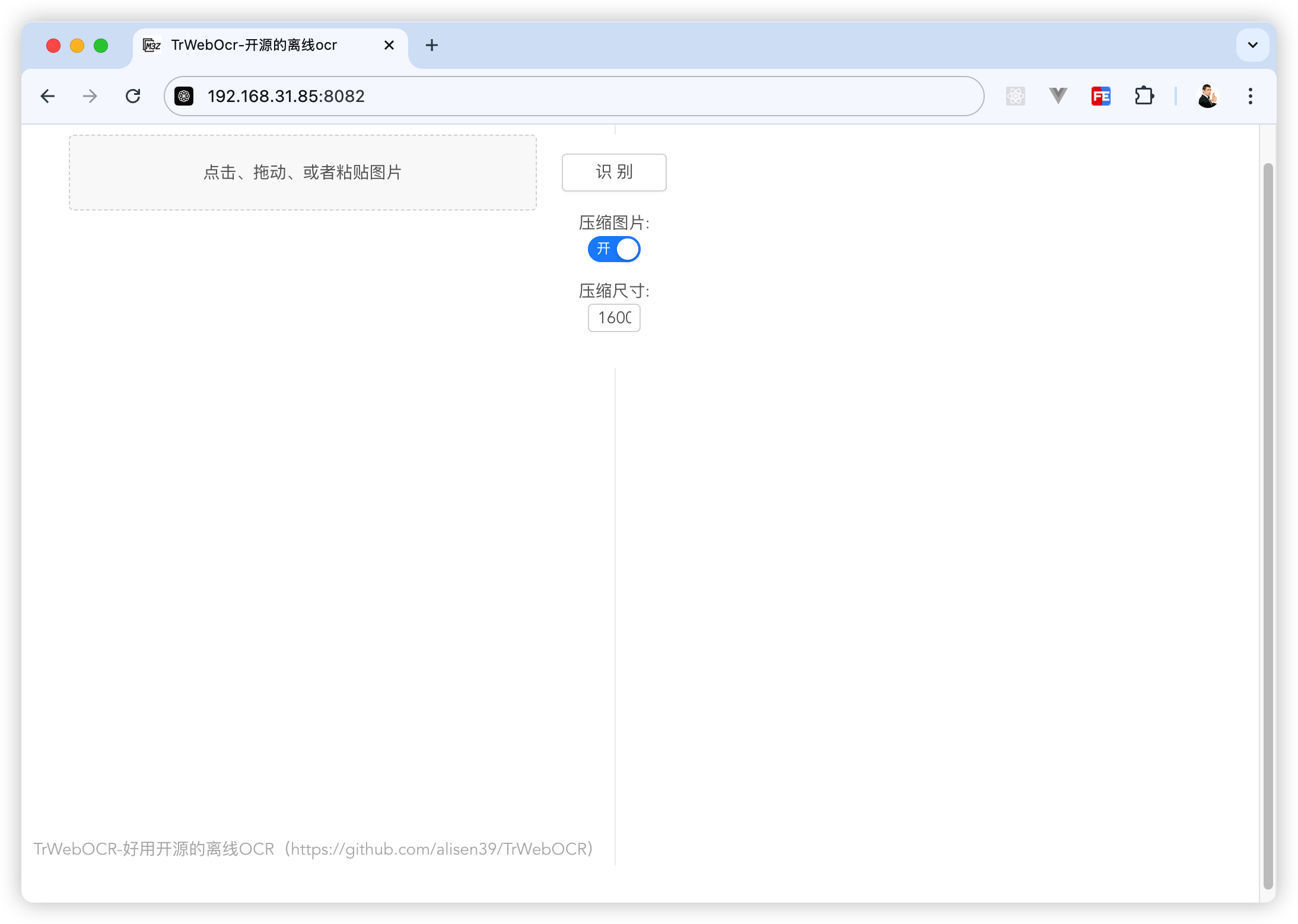
完成上面的操作后,在浏览器输入 NAS的IP地址,加上TrWebOCR的端口 就能使用 TrWebOCR 识别图像里的文字了。


以上就是本文的全部内容啦,想了解更多NAS玩法可以关注《NAS邪修》

点赞 + 关注 + 收藏 = 学会了

需要专业的网站建设服务?

联系我们获取免费的网站建设咨询和方案报价,让我们帮助您实现业务目标

立即咨询