东营市网站建设_网站建设公司_图标设计_seo优化
2025/12/24 14:33:53 网站建设 项目流程

概述

CodeSpirit 框架在AI集成方面具有独特的创新性和实用性,通过深度整合大语言模型(LLM)能力,实现了从底层组件到上层应用的全方位AI增强,以解决AI落地的以下核心痛点:

  • 技术门槛高:需要专业 AI 知识,开发者需处理模型选型、提示词工程、响应解析、错误处理等复杂技术细节,学习曲线陡峭
  • 集成成本高:与现有业务系统衔接需大量定制开发,兼容性差,难以复用,开发周期长
  • 效果不可控:AI 输出质量不稳定,缺乏有效的质量评估、审计追溯和修正机制,难以保证业务可靠性
  • 成本不可控:API 调用费用随业务增长线性上升,缺乏智能缓存、请求优化等成本控制手段,成本难以预测和管理
  • 权限管理复杂:缺乏细粒度的功能权限和数据权限控制机制,难以实现基于角色和用户的差异化访问控制,AI操作权限难以精确管理
  • 安全与合规风险:缺乏完善的数据隔离、审计追踪和合规机制,难以满足企业级安全和监管要求
  • 可观测性不足:缺乏完善的监控、告警和性能分析能力,问题定位困难,运维成本高
  • 测试与调试困难:AI行为难以预测,缺乏标准化测试框架和调试工具,开发和维护效率低
  • 交互体验差:缺乏实时流式响应、丰富的UI组件和可视化展示能力,交互方式单一,用户体验不流畅,难以满足复杂业务场景的交互需求
  • 多租户支持缺失:难以实现租户隔离、个性化配置和独立计费,限制了SaaS化应用场景

📋 内容预览

本文档将带您全面了解 CodeSpirit 框架的AI能力,主要内容包括:

一、核心理念 🎯

  • AI-First 设计思想: 将AI能力作为框架的一等公民

  • 设计原则: 零学习成本、渐进式增强、完全可控、性能优先

image

二、AI核心组件详解 🔧

  • CodeSpirit.LLM: 统一的大语言模型集成层,支持多模型切换

  • CodeSpirit.AiFormFill: 革命性的AI表单填充,零配置自动端点生成

  • CodeSpirit.AiImportWizard: 智能导入向导,AI辅助数据导入

  • AI Form: 长时间任务处理框架,支持异步生成和进度跟踪

  • CodeSpirit.LLM.Audit: LLM审计组件,完整的AI决策追溯

  • CodeSpirit.PathfinderTools(商业开源): AI驱动的智能工具选择和推荐系统

  • CodeSpirit.PartnerApi(商业开源): AI伙伴系统,服务端智能对话平台

  • CodeSpirit.PathfinderAgent:现有的客户端Agent实现
    image
    image
    image
    image
    image

三、AI应用场景实战 🎯

  • 考试系统: AI题目导入向导、AI题目生成
  • 问卷系统: AI问卷生成
  • 内容管理: AI文章生成
  • Pathfinder: AI任务自动化评估、智能工具选择
  • AI伙伴系统: 考情智析官、命题智创官、监考智巡官等场景应用

四、AI性能优化策略

  • 智能缓存机制: 多级缓存策略
  • 请求合并与批处理: 降低API调用成本
  • 流式响应优化: 提升用户体验
  • 向量搜索优化: 预计算索引和增量更新
  • 智能工具选择优化: 四阶段渐进式筛选
  • 批量处理优化: 智能分批和并发控制

五、AI最佳实践

  • 提示词工程: 结构化模板和Few-Shot Learning
  • 错误处理与降级: 重试机制和降级策略
  • 成本控制: 配额管理和成本优化

六、总结

  • 核心创新点总结
  • 实用价值分析
  • 突破性价值说明
  • 技术前瞻展望

一、核心理念 🎯

1.1 AI-First 设计思想

CodeSpirit 不是简单地"添加AI功能",而是从架构设计之初就将AI能力作为框架的一等公民:

  • 🔌 即插即用: AI组件独立封装,可选择性使用
  • 🎨 声明式配置: 通过特性标记即可启用AI功能
  • 🔄 自动化集成: 零配置自动生成AI端点和UI
  • 🌐 统一抽象: 统一的LLM接口,支持多种模型无缝切换

1.2 设计原则

  1. 零学习成本: 开发者无需了解AI模型细节,只需标记特性

  2. 渐进式增强: 可以从传统功能逐步升级为AI增强功能

  3. 完全可控: AI生成的内容可审核、可修改、可降级

  4. 性能优先: 智能缓存机制,避免重复调用AI模型

image

二、AI核心组件详解 🔧

2.1 CodeSpirit.LLM - 大语言模型集成层

架构设计

┌─────────────────────────────────────────────────────────┐
│                  LLM Integration Layer                   │
├─────────────────────────────────────────────────────────┤
│                                                          │
│  ┌──────────────┐    ┌──────────────────────────────┐   │
│  │  Application │───▶│     LLMAssistant             │   │
│  │    Layer     │    │  (Unified Interface)         │   │
│  └──────────────┘    └──────────────────────────────┘   │
│                                 │                        │
│                                 ▼                        │
│                      ┌──────────────────────────────┐   │
│                      │    ILLMClientFactory         │   │
│                      │  (Factory Pattern)           │   │
│                      └──────────────────────────────┘   │
│                                 │                        │
│                 ┌───────────────┼───────────────┐        │
│                 ▼               ▼               ▼        │
│          ┌──────────┐    ┌──────────┐   ┌──────────┐    │
│          │ OpenAI   │    │ 阿里云   │   │ DeepSeek │    │
│          │ Client   │    │ Client   │   │ Client   │    │
│          └──────────┘    └──────────┘   └──────────┘    │
│                                                          │
└─────────────────────────────────────────────────────────┘

核心特性

统一接口设计:

  • 提供统一的LLM客户端接口,屏蔽不同AI提供商的API差异
  • 支持文本生成、流式响应、结构化任务处理等核心功能

多模型支持策略:

  1. 配置驱动 - 通过配置文件灵活切换不同的AI提供商和模型
  2. 运行时切换 - 支持在运行时根据业务需要使用不同的LLM配置
  3. 统一管理 - 在Aspire应用宿主中集中管理所有服务的LLM配置

核心优势:

  • 统一抽象: 业务代码不依赖具体的AI提供商
  • 灵活切换: 配置文件即可切换不同的LLM服务
  • 性能优化: 连接池管理、智能重试机制、超时控制
  • 安全性: API密钥安全存储、请求限流、敏感信息过滤

高级功能特性 🆕

1. 结构化任务处理

  • 模板驱动: 支持提示词模板系统,变量替换、条件语句、循环语句
  • 自动JSON解析: 自动解析AI返回的JSON格式响应
  • 智能错误处理: 自动重试、降级策略、错误恢复
  • 类型安全: 强类型的结果映射,编译时类型检查
// 使用模板处理结构化任务
var result = await _llmAssistant.ProcessStructuredTaskWithTemplateAsync<MyResult>("my_template", input,new StructuredTaskOptions { EnableRetry = true, MaxRetries = 2 });

2. 批量处理能力

  • 智能分批: 自动将大量数据分批处理,避免超时和限流
  • 并发控制: 可配置的并发度,平衡性能和稳定性
  • 容错机制: 单批失败不影响其他批次,支持部分成功
  • 进度跟踪: 实时反馈处理进度和成功率
// 批量处理大量数据
var batchResult = await _llmAssistant.ProcessBatchStructuredTaskAsync<MyInput, MyResult>(inputs,batch => GeneratePromptForBatch(batch),new BatchProcessingOptions { BatchSize = 10, MaxRetries = 2,ContinueOnFailure = true});

3. 智能JSON修复

  • 自动修复: 自动处理AI返回的损坏JSON(截断、括号不匹配等)
  • 格式清理: 移除Markdown代码块标记,提取纯JSON内容
  • 容错解析: 从部分损坏的JSON中提取有效数据
  • 修复标记: 记录修复状态,便于质量监控

4. 提示词模板系统

  • 变量替换: 支持{{variable}}语法进行变量替换
  • 条件语句: 支持{{#if condition}}...{{/if}}条件渲染
  • 循环语句: 支持{{#each items}}...{{/each}}循环渲染
  • 模板管理: 统一的模板注册和管理机制

5. 降级策略

  • 多级降级: 支持多个降级策略的链式调用
  • 自动切换: 失败时自动切换到备用方案
  • 降级记录: 记录降级事件,便于分析和优化

2.2 CodeSpirit.AiFormFill - 革命性的AI表单填充 ⭐

创新点分析

传统AI表单填充方案的痛点:

  • ❌ 需要手动编写API端点和前端调用逻辑
  • ❌ 需要手动处理提示词构建和AI响应解析
  • ❌ 前后端需要大量协调工作

CodeSpirit.AiFormFill的解决方案:

  • 零配置自动端点生成 - 业界首创!

  • 自动UI增强 - 前端自动显示AI按钮

  • 智能提示词构建 - 自动分析DTO结构

    • 支持子对象结构自动构建
    • 时间、日期字段自动限定 image
  • 自动响应解析 - 类型安全的数据绑定

  • 完全自动化 - 开发者只需一个特性标记

image

核心工作原理

1. 自动端点扫描与注册

  • 启动时扫描所有标记了 [AiFormFill] 特性的DTO
  • 智能推断API路由 (如: CreateQuestionDto/api/exam/questions/ai-fill)
  • 自动注册端点映射,无需手动编写控制器

2. 中间件拦截与处理

  • 拦截所有 /ai-fill 结尾的POST请求
  • 根据路由查找对应的DTO类型
  • 调用AI填充服务并返回结果

3. 智能提示词构建

  • 自动分析DTO结构和验证规则
  • 提取字段描述和约束条件
  • 构建结构化的提示词模板
  • 支持自定义提示词模板

4. 自动响应解析

  • 智能提取JSON内容(支持Markdown代码块)
  • 类型安全的字段映射
  • 自动类型转换(枚举、日期、基础类型)
  • 支持增量更新现有数据

5. 智能缓存机制

  • 基于触发值的自动缓存
  • 可配置缓存过期时间
  • 提升响应速度,降低AI调用成本

image

应用场景实例

场景1: 考试题目智能生成

  • 用户在"主题"字段输入关键词(如"数据库索引")
  • 点击AI填充按钮,系统自动生成题目内容、选项、正确答案等
  • 用户可预览、修改后提交

场景2: 问卷智能生成

  • 支持自定义提示词模板
  • 根据问卷描述自动生成标题、介绍、问题列表
  • 支持使用独立的LLM配置

场景3: 内容智能填充

  • 支持简历、文章、商品描述等多种场景
  • 可配置忽略字段(如Id、时间戳)
  • 支持复杂类型的智能解析

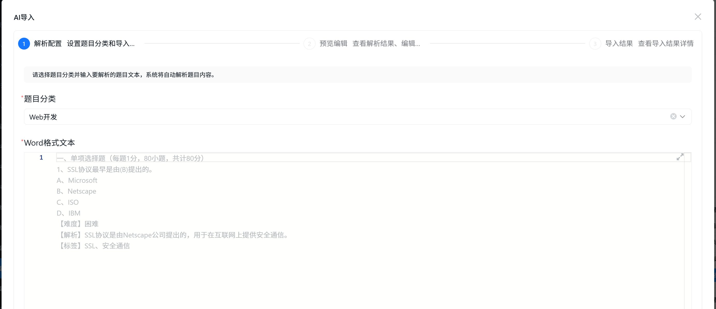
2.3 CodeSpirit.AiImportWizard - 革命性的AI导入向导 ⭐

创新点分析

传统题目导入方案的痛点:

  • ❌ 需要严格按照固定格式准备题目文本
  • ❌ 格式错误导致导入失败,无法预览和修正
  • ❌ 导入过程不透明,失败后难以定位问题

CodeSpirit.AiImportWizard的解决方案:

  • 智能文本解析 - 自动识别多种题目格式
  • AI智能审核 - 自动检测和修正题目错误
  • 可视化预览 - 导入前可预览和编辑所有题目
  • 分步式向导 - 清晰的4步导入流程
  • 批量智能处理 - 支持大批量题目的智能处理

核心架构

四步式导入向导流程

Step 1: 文本解析 & AI审核 → 
Step 2: 预览 & 编辑 → 
Step 3: 保存编辑 → 
Step 4: 确认导入

核心特性:

  1. 智能文本解析

    • 支持Word文档格式的题目文本
    • 自动识别题目类型、选项、答案、解析等
    • 将解析结果缓存供后续步骤使用

    image

  2. 批量AI审核

    • 自动分批处理(每批最多10道题目)
    • 容错机制:单批失败不影响其他批次
    • 智能延迟,避免频繁请求
    • 实时统计审核进度和结果

    image
    image
    image

  3. 智能审核标准

    • 内容规范检查(移除序号、选项标记等)
    • 选项格式检查(移除ABCD标记)
    • 答案匹配验证
    • 错别字和标点符号检查
    • 解析合理性验证
  4. 智能JSON修复

    • 自动处理AI响应截断问题
    • 格式清理和括号平衡
    • 从损坏的JSON中提取有效部分
    • 降级处理保证系统稳定性
  5. 可视化界面

    • 分类选择器和代码编辑器
    • 审核统计卡片和题目列表
    • Diff对比查看器
    • 导入结果统计报告

image

应用价值

支持多种题目格式:

  • 单选题、多选题、判断题、简答题等
  • 自动识别题目类型和格式

智能错误检测与修正:

  • 自动检测并修正格式错误
  • 智能修正错别字和标点符号
  • 验证答案与选项的匹配性

2.4 AI Form - 长时间任务处理框架

应用场景

  • 📝 AI文档生成: 需要几分钟的长文档生成
  • 📊 AI数据分析: 复杂的数据处理和分析
  • 🎨 AI内容创作: 批量内容生成
  • 🔄 AI批量处理: 大规模数据的AI处理

image

核心特性

1. 任务状态管理

  • 支持待开始、进行中、已完成、失败、已取消等状态
  • 实时进度跟踪(0-100%)
  • 详细的任务日志记录
  • 结果详情页URL

image

2. 基础AI生成服务

  • 统一的异步生成任务接口
  • 自动任务状态管理
  • 进度回调支持
  • 异常处理和降级

3. 前端自动轮询

  • 提交任务后自动切换到进度页
  • 每2秒自动查询任务状态
  • 步骤进度可视化展示
  • 任务完成后自动停止轮询

image

核心优势

  • 用户体验优秀: 分步式向导,实时反馈
  • 技术实现先进: 分布式缓存,异步处理
  • 容错能力强: 多重错误检测,智能降级

2.5 CodeSpirit.LLM.Audit - LLM审计组件 ⭐

设计背景

随着AI功能的广泛应用,需要对LLM的提示词、输出结果、处理过程进行全面审计,以实现:

  • 🔍 合规性追溯: 记录AI决策过程,满足合规要求
  • 📊 质量监控: 监控LLM输出质量和准确性
  • 💰 成本分析: 统计Token使用和API调用成本
  • 性能优化: 分析LLM响应时间和成功率
  • 🛡️ 安全防护: 检测异常调用和敏感信息泄露

核心架构

┌─────────────────────────────────────────────────────────┐
│              LLM业务服务 → LLMAssistant                   │
│                      ↓ (自动记录)                         │
│              LLM审计服务 (ILLMAuditService)                │
│                      ↓                                   │
│              RabbitMQ (异步消息队列)                       │
│                      ↓                                   │
│              LLM审计消费者 (批量处理)                       │
│                      ↓                                   │
│        Elasticsearch / GreptimeDB (存储)                 │
└─────────────────────────────────────────────────────────┘

image

核心功能

1. 完整的审计数据模型

  • 基础信息: 租户、用户、时间戳
  • LLM信息: 提供商、模型名称、交互类型、业务场景
  • 内容记录: 系统提示词、用户提示词、LLM响应、处理后数据
  • 性能指标: Token使用量、处理时间、成本(USD)
  • 状态跟踪: 成功状态、错误信息、重试次数、JSON修复标记
  • 业务关联: 批次ID、父审计ID、业务实体ID/类型、数据量

2. 智能数据处理

  • 敏感数据自动脱敏(密码、密钥、个人信息等)
  • 内容自动截断(提示词10000字符,响应50000字符)
  • 自动成本计算(基于Token使用量和模型定价)
  • 多租户数据隔离

3. 异步高性能处理

  • RabbitMQ异步消息队列
  • 批量写入存储(100条/批次或10秒间隔)
  • 独立的消费者后台服务
  • 审计记录延迟 < 100ms

4. 多存储后端支持

  • Elasticsearch: 文档型存储,强大的全文搜索
  • GreptimeDB: 时序数据库,高性能时序查询
  • 统一配置管理,自动适配

5. 丰富的查询和统计

  • 灵活的条件查询(按时间、模型、场景、用户等)
  • 使用统计(总交互数、成功率、Token使用量等)
  • 成本统计(按模型、场景、时间段)
  • 质量统计(平均质量评分、JSON修复率)
  • 使用趋势分析(按小时/天聚合)

image

集成方式

装饰器模式自动审计:

  • 通过 AuditableLLMAssistant 包装 LLMAssistant
  • 自动捕获所有LLM调用
  • 无需修改业务代码
  • 低侵入性设计

业务上下文传递:

  • 支持设置业务场景、交互类型
  • 支持批次关联和父子关联
  • 支持业务实体关联
  • 灵活的元数据扩展

应用价值

1. 合规性保障

  • 完整记录AI决策过程
  • 支持审计追溯和问题定位
  • 满足监管合规要求

2. 成本控制

  • 实时监控Token使用量
  • 精确计算API调用成本
  • 支持按租户、场景、模型的成本分析

3. 质量优化

  • 监控LLM输出质量
  • 统计JSON修复率
  • 分析常见错误模式

4. 性能监控

  • 追踪LLM响应时间
  • 分析成功率和失败原因
  • 优化提示词和参数配置

2.6 CodeSpirit.PathfinderTools - AI驱动的智能工具系统 ⭐

设计背景

在任务自动化场景中,如何从大量可用工具中选择最合适的工具是一个关键挑战。CodeSpirit.PathfinderTools 提供了基于AI的智能工具选择和推荐系统,通过多阶段筛选机制,实现高效、准确的工具匹配。

核心架构

┌─────────────────────────────────────────────────────────┐
│              任务描述 (Task Description)                 │
│                      ↓                                   │
│          ┌──────────────────────────────┐                │
│          │   SmartToolSelector          │                │
│          │   (四阶段选择流程)            │                │
│          └──────────────────────────────┘                │
│                      ↓                                   │
│    ┌─────────────────────────────────────┐               │
│    │  阶段1: 关键词快速过滤               │               │
│    │  (几千 → 几百)                      │               │
│    └─────────────────────────────────────┘               │
│                      ↓                                   │
│    ┌─────────────────────────────────────┐               │
│    │  阶段2: 向量搜索语义匹配             │               │
│    │  (几百 → 30-50个)                   │               │
│    └─────────────────────────────────────┘               │
│                      ↓                                   │
│    ┌─────────────────────────────────────┐               │
│    │  阶段3: LLM分类选择                  │               │
│    │  (几十 → 更少)                      │               │
│    └─────────────────────────────────────┘               │
│                      ↓                                   │
│    ┌─────────────────────────────────────┐               │
│    │  阶段4: LLM精选工具                  │               │
│    │  (最终数量)                         │               │
│    └─────────────────────────────────────┘               │
│                      ↓                                   │
│              推荐工具列表 (Top-K)                         │
└─────────────────────────────────────────────────────────┘

四阶段选择流程

阶段1: 关键词快速过滤

  • 基于任务标题和描述提取关键词
  • 匹配工具的名称、描述、标签、关键词
  • 按使用频率排序,保留Top 100
  • 性能: 毫秒级响应,大幅减少候选工具数量

阶段2: 向量搜索语义匹配

  • 使用向量索引服务进行语义相似度搜索
  • 支持工具描述的向量化表示
  • 相似度阈值过滤(默认0.2)
  • 优势: 理解语义,而非简单关键词匹配

阶段3: LLM分类选择

  • 使用LLM分析任务特点
  • 从工具分类中选择最相关的1-3个分类
  • 按分类过滤候选工具
  • 智能: AI理解任务意图,选择合适分类

阶段4: LLM精选工具

  • LLM分析每个候选工具与任务的匹配度
  • 选择最适合的Top-K个工具
  • 返回最终推荐列表
  • 精准: AI综合评估,选择最优工具

核心功能

1. 智能工具选择器 (SmartToolSelector)

  • 四阶段渐进式筛选,平衡性能和准确性
  • 支持向量搜索和LLM双重智能匹配
  • 容错机制:任一阶段失败不影响整体流程
  • 详细日志记录,便于调试和优化

2. 工具推荐服务 (ToolRecommendationService)

  • 当现有工具无法满足需求时,AI推荐新工具
  • 分析任务特点,生成工具设计建议
  • 提供参数建议和实现指导
  • 支持相似工具推荐

3. LLM工具调用 (LLMCallerTool)

  • 将LLM能力封装为标准工具
  • 支持系统提示词和用户提示词
  • 可配置温度、最大Token等参数
  • 自动审计记录,便于追踪和分析

4. 向量索引服务 (ToolVectorIndexingService)

  • 工具描述的向量化表示
  • 高效的语义相似度搜索
  • 支持增量更新和批量索引
  • 可选的增强功能,不影响核心流程

应用场景

场景1: 任务自动化工具选择

  • 用户创建任务时,系统自动分析任务描述
  • 智能选择最合适的自动化工具
  • 支持Python脚本、Web爬虫、API调用等多种工具类型

场景2: 工具推荐

  • 当现有工具无法完成任务时
  • AI分析任务需求,推荐新工具设计
  • 提供工具名称、描述、参数建议

场景3: 批量任务处理

  • 为批量任务智能选择工具
  • 支持工具组合和编排
  • 优化执行顺序和资源使用

技术优势

  • 性能优化: 四阶段渐进式筛选,避免全量LLM调用
  • 智能匹配: 结合关键词、向量搜索、LLM分析
  • 容错设计: 各阶段独立,单点失败不影响整体
  • 可扩展性: 支持自定义工具和选择策略
  • 审计支持: 集成LLM审计,记录选择过程

2.7 CodeSpirit.PartnerApi - AI伙伴系统 (商业开源)⭐

设计背景

CodeSpirit AI伙伴系统是一个运行在服务端及代理端的基于大语言模型(LLM)的智能对话交互平台,旨在为业务系统提供专业化、场景化的AI助手服务。

核心架构

┌─────────────────────────────────────────────────────────┐
│       AI伙伴平台 (CodeSpirit.PartnerApi)                  │
│           完整的AI对话平台(UI + 服务层)                  │
│  ┌────────────────────────────────────────────────────┐  │
│  │           前端UI层 (Blazor Server)                  │  │
│  │  ┌──────────────┐  ┌──────────────┐  ┌──────────┐ │  │
│  │  │ 伙伴选择页面 │  │ 通用对话页面 │  │ UI渲染 │ │  │
│  │  └──────────────┘  └──────────────┘  └──────────┘ │  │
│  └────────────────────────────────────────────────────┘  │
│  ┌────────────────────────────────────────────────────┐  │
│  │              核心服务层                             │  │
│  │  ┌────────────┐  ┌────────────┐  ┌─────────────┐ │  │
│  │  │伙伴管理服务│  │对话管理服务│  │消息推送服务 │ │  │
│  │  └────────────┘  └────────────┘  └─────────────┘ │  │
│  │  ┌────────────┐  ┌────────────┐  ┌─────────────┐ │  │
│  │  │提示词管理 │  │参数注入服务│  │ 事件触发器  │ │  │
│  │  └────────────┘  └────────────┘  └─────────────┘ │  │
│  └────────────────────────────────────────────────────┘  │
└───────────────────────────┬───────────────────────────────┘│ HTTP API + SDK┌───────────┼───────────┐│           │           │┌───────────▼───┐ ┌─────▼──────┐ ┌─▼──────────┐│  ExamApi      │ │ SurveyApi  │ │ ApprovalApi││  【考试系统】  │ │ 【问卷系统】│ │ 【审批系统】││               │ │            │ │            ││  集成SDK:     │ │ 集成SDK:   │ │ 集成SDK:   ││  PartnerSdk  │ │ PartnerSdk │ │ PartnerSdk ││  ┌─────────┐ │ │ ┌────────┐ │ │ ┌────────┐ ││  │AI伙伴实现│ │ │ │AI伙伴..│ │ │ │AI伙伴..│ ││  │ExamAnalyst││ │ │Survey..│ │ │ │Approval│ ││  └─────────┘ │ │ └────────┘ │ │ └────────┘ │└───────────────┘ └────────────┘ └────────────┘

核心特性

1. 服务端AI对话平台

  • Blazor Server UI: 完整的对话界面,支持多种消息类型
  • SignalR实时推送: WebSocket实时消息推送(< 50ms延迟)
  • AMIS渲染引擎: 支持表格、图表、表单、仪表盘等复杂组件
  • 多租户支持: 完整的租户隔离和权限控制

2. 统一的AI伙伴抽象

  • 伙伴注册机制: 业务系统通过SDK注册AI伙伴
  • 场景化处理: 支持多种业务场景的智能处理
  • 提示词管理: 统一的提示词模板和参数注入
  • 对话管理: 完整的对话历史记录和上下文管理

3. 业务系统集成

  • PartnerSdk: 轻量级SDK,简化集成流程
  • 业务内聚: AI伙伴实现在各自的业务系统中
  • 独立演进: 各业务系统独立部署和升级
  • 标准化接口: 统一的API和消息协议

4. 核心AI伙伴角色

机考平台业务角色:

  • exam-analyst (考情智析官): 考试成绩分析、考生成绩分析、考卷导出及共享
  • question-creator (命题智创官): 题目生成、题库AI导入、题目查询及分析、组卷
  • exam-supervisor (监考智巡官): 今日考试情况分析、考试情况实时监测
  • student-service (考生服务官): 智能客服、报名查询、成绩查询

扩展角色:

  • data-organizer (数据整理专家): 从非结构化数据提取信息,整理成结构化信息
  • insight-analyst (数据洞察分析师): 通用数据查询分析、洞察发现

应用场景

场景1: 考情智析官 (ExamAnalyst)

  • 用户询问"今天有哪些考试?"
  • AI分析考试数据,生成结构化报告
  • 支持图表、表格等多种可视化展示
  • 支持导出和分享功能

场景2: 命题智创官 (QuestionCreator)

  • 用户描述题目需求
  • AI生成题目内容、选项、答案
  • 支持批量生成和题目导入
  • 智能审核和优化建议

场景3: 监考智巡官 (ExamSupervisor)

  • 实时监测考试情况
  • 异常情况自动预警
  • 生成监考报告和统计
  • 支持多维度数据分析

技术优势

  • 服务化架构: 运行在服务端,支持多租户和权限控制
  • 统一平台: 开箱即用的完整对话平台(UI + API)
  • 业务内聚: AI伙伴实现在业务系统中,高内聚低耦合
  • 实时交互: SignalR实时推送,流畅的用户体验
  • 可扩展性: 插件化场景处理,灵活扩展新功能
  • 工具及函数支持: 支持Function Calling和工具调用,AI可以调用业务函数和外部工具,实现复杂业务逻辑处理
  • 标准化: 统一的对话管理、消息协议和数据交互规范
  • 智能化:支持自然语言理解、智能提示、主动服务等AI特性
  • 功能及数据权限: 支持多租户,以及细粒度的功能权限控制和数据权限隔离,确保安全合规
  • 效果评估: 内置对话质量评估和效果分析,持续优化AI响应质量
  • 个性化缓存: 基于用户和场景的智能缓存机制,提升响应速度和用户体验
  • 可测试: 完善的测试框架支持,支持单元测试、集成测试和端到端测试
  • 支持代理模式: 支持代理模式部署,可以运行在本地环境,灵活适配不同部署场景
  • 智能上下文管理: 自动管理对话历史和上下文窗口,支持长对话和多轮交互
  • 成本控制: 完善的配额管理、Token统计和成本优化机制,有效控制AI调用成本
  • 审计追踪: 完整的对话审计和决策追溯能力,满足合规和审计要求
  • 并发控制: 支持并发请求控制和限流策略,保护系统资源和服务稳定性
  • 监控与告警: 完善的性能监控、错误追踪和告警机制,保障系统健康运行
  • 版本管理: 支持提示词模板和配置的版本管理,便于回滚和迭代优化
  • 消息类型丰富: 支持文本、表格、图表、表单、Tab、Markdown、Page、Html、功能列表、提示建议、包装容器等多种消息类型,满足复杂交互需求
  • 国际化支持: 支持多语言和本地化,适配不同地区和语言环境

三、AI应用场景实战 🎯

3.1 考试系统 - AI题目导入向导

核心特性:

  • 一键启动导入向导
  • 智能文本解析和AI审核
  • 可视化预览和编辑
  • 详细的统计报告

3.2 考试系统 - AI题目生成

功能特点:

  • 根据主题、难度、题型自动生成试题
  • 支持批量生成(1-50道)
  • 实时进度反馈
  • 生成结果可预览和编辑

3.3 问卷系统 - AI问卷生成

生成流程:

  1. 生成问卷框架(标题、介绍、大纲)
  2. 逐个生成问题(单选、多选、文本等)
  3. 优化和完善问卷内容
  4. 保存并返回结果

3.4 内容管理系统 - AI文章生成

自动生成内容:

  • 文章摘要(100-200字)
  • 文章正文(800-1500字,Markdown格式)
  • 3-5个标签
  • SEO关键词
  • 封面图描述

3.5 Pathfinder - AI任务自动化评估 ⭐

核心功能:

  • 智能评估机制: 使用LLM分析任务描述、标题、优先级等信息,评估任务的可自动化性(0-100信心分数)
  • 工具类型推荐: 根据任务特点推荐最合适的自动化工具(PythonScript、WebScraper、ApiCaller等)
  • 调度策略建议: 建议手动触发或定时执行(Cron表达式)
  • 自动化配置生成: 为高信心分数(≥70)的任务自动生成配置建议,包括参数填充和Python代码生成

技术实现:

  • 后台异步处理: 评估过程在后台异步执行,不影响任务创建速度
  • 队列机制: 使用后台任务队列管理评估任务,支持批量处理
  • LLM审计集成: 所有LLM调用自动记录审计,便于追踪和分析
  • 智能JSON解析: 自动提取和解析LLM返回的JSON格式结果

应用价值:

  • 降低用户自动化配置门槛,无需深入了解工具细节
  • AI驱动的智能推荐,提高自动化配置的准确性
  • 无缝集成现有流程,后台评估不影响用户体验
  • 完善的审计追踪,支持成本分析和质量优化

3.6 Pathfinder - AI智能工具选择

核心功能:

  • 四阶段渐进式筛选: 关键词过滤 → 向量搜索 → LLM分类 → LLM精选
  • 智能工具匹配: 结合关键词、向量搜索、LLM分析,实现精准匹配
  • 工具推荐服务: 当现有工具无法满足需求时,AI推荐新工具设计

应用场景:

  • 用户创建任务时,系统自动分析任务描述
  • 智能选择最合适的自动化工具
  • 支持Python脚本、Web爬虫、API调用等多种工具类型
  • 为批量任务智能选择工具组合

3.7 AI伙伴系统应用场景

场景1: 考情智析官 (ExamAnalyst)

  • 用户询问"今天有哪些考试?"
  • AI分析考试数据,生成结构化报告
  • 支持图表、表格等多种可视化展示
  • 支持导出和分享功能

场景2: 命题智创官 (QuestionCreator)

  • 用户描述题目需求
  • AI生成题目内容、选项、答案
  • 支持批量生成和题目导入
  • 智能审核和优化建议

场景3: 监考智巡官 (ExamSupervisor)

  • 实时监测考试情况
  • 异常情况自动预警
  • 生成监考报告和统计
  • 支持多维度数据分析

四、AI性能优化策略 ⚡

4.1 智能缓存机制

多级缓存策略:

  • L1缓存: 内存缓存(5分钟),快速响应
  • L2缓存: 分布式缓存Redis(1小时),跨实例共享
  • 自动降级: L1失效查L2,L2失效才调用AI
  • 智能更新: 自动维护缓存一致性

4.2 请求合并与批处理

批处理策略:

  • 将多个小请求合并为一个大请求
  • 队列满(5个)或超时(2秒)时触发处理
  • 自动解析和分发响应
  • 降低API调用频率和成本

4.3 流式响应优化

流式处理优势:

  • 边生成边返回,提升用户体验
  • 支持取消令牌,可中断长时间任务
  • 缓冲区管理,优化内存使用
  • 实时进度反馈

4.4 向量搜索优化

向量索引策略:

  • 预计算索引: 工具描述预先向量化,避免实时计算
  • 增量更新: 新增工具时增量更新索引,无需全量重建
  • 相似度阈值: 设置合理的相似度阈值(默认0.2),过滤低质量匹配
  • Top-K限制: 限制返回结果数量,避免过度计算

性能优化:

  • 批量向量化: 批量处理工具描述,提高索引构建效率
  • 缓存机制: 缓存常用查询的向量表示和搜索结果
  • 异步处理: 向量搜索异步执行,不阻塞主流程

4.5 智能工具选择优化

四阶段渐进式筛选:

  • 阶段1快速过滤: 关键词匹配毫秒级响应,大幅减少候选数量
  • 阶段2向量搜索: 仅在候选数量>50时启用,避免不必要的计算
  • 阶段3分类选择: 使用LLM选择分类,而非逐个工具分析
  • 阶段4精准选择: 仅在候选数量>目标数量时启用LLM精选

性能优化策略:

  • 容错设计: 各阶段独立,单点失败不影响整体流程
  • 降级机制: 向量搜索失败时回退到关键词匹配
  • 并发控制: 限制并发LLM调用数量,避免过载
  • 结果缓存: 缓存相似任务的工具选择结果

4.6 批量处理优化

批量策略:

  • 智能分批: 根据数据量和模型限制自动分批
  • 并发控制: 可配置的并发度,平衡性能和稳定性
  • 容错机制: 单批失败不影响其他批次,支持部分成功
  • 进度跟踪: 实时反馈处理进度和成功率

性能优化:

  • 批次大小优化: 根据模型限制和网络延迟动态调整批次大小
  • 请求合并: 将多个小请求合并为一个大请求,降低API调用频率
  • 重试策略: 智能重试机制,指数退避延迟
  • 结果聚合: 批量处理结果高效聚合,减少内存占用

五、AI最佳实践 ✨

5.1 提示词工程

结构化提示词模板:

  • 角色定义: 明确AI的角色和专业背景
  • 任务描述: 清晰说明要完成的任务
  • 输入信息: 提供必要的上下文信息
  • 输出要求: 明确期望的输出格式和内容
  • 约束条件: 限定生成内容的范围和规则
  • 示例格式: 提供输出样例(Few-Shot Learning)

Few-Shot Learning策略:

  • 提供2-3个高质量示例
  • 示例应涵盖不同场景
  • 突出关键格式和要求
  • 提升AI输出的准确性和一致性

5.2 错误处理与降级

重试机制:

  • 自动重试(最多3次)
  • 指数退避延迟(1s, 2s, 4s)
  • 记录失败原因和重试次数

降级策略:

  • AI失败时使用预设内容
  • 提示用户手动输入
  • 记录降级事件用于优化

5.3 成本控制

配额管理:

  • 按用户/租户设置每日Token配额
  • 实时监控使用量
  • 超出配额时拒绝请求

成本优化:

  • 使用缓存减少重复调用
  • 选择性使用高成本模型
  • 定期分析和优化提示词长度

六、总结

CodeSpirit 框架在AI集成方面的创新主要体现在:

🌟 核心创新

  1. 零配置自动化

    • 业界首创的AI端点自动生成机制
    • 特性驱动,开发者只需一个标记
    • 自动UI增强和响应解析
  2. 深度集成

    • AI能力渗透到框架的每个层面
    • 统一的LLM抽象,支持多提供商
    • 装饰器模式的低侵入集成
  3. 完整的LLM审计

    • 记录AI决策全过程,满足合规要求
    • 实时成本监控和质量分析
    • 支持Elasticsearch和GreptimeDB双存储
    • 装饰器模式自动审计,零侵入
  4. 智能导入向导

    • 革命性的AI辅助数据导入解决方案
    • 四步式向导,可视化预览
    • 批量AI审核和智能JSON修复
  5. AI驱动的工具系统

    • 四阶段渐进式工具选择流程
    • 结合关键词、向量搜索、LLM分析
    • 智能工具推荐和配置生成
    • 支持任务自动化评估
  6. AI伙伴系统

    • 服务端智能对话平台
    • 场景化AI助手,专业化服务
    • 统一的对话管理和消息推送
    • 业务系统集成,高内聚低耦合
  7. 高级LLM能力

    • 结构化任务处理和批量处理
    • 智能JSON修复和提示词模板系统
    • 降级策略和错误恢复机制
    • 多层次的性能优化
  8. 性能优化

    • 多级缓存(内存+分布式)
    • 请求合并与批处理
    • 流式响应和异步处理
    • 向量搜索和智能工具选择优化

🎯 实用价值

  1. 效率提升: AI辅助开发,效率提升10倍+
  2. 降低门槛: 无需AI专业知识,开箱即用
  3. 成本可控: 智能缓存和配额管理,精确成本追踪
  4. 质量保证: 完善的错误处理和降级机制
  5. 合规保障: 完整的LLM审计追溯,满足监管要求
  6. 数据处理智能化: AI导入向导让数据导入变得简单可靠

让AI真正成为开发者的智能助手,而不是负担!

CodeSpirit - AI赋能,智慧编码! 🤖✨

需要专业的网站建设服务?

联系我们获取免费的网站建设咨询和方案报价,让我们帮助您实现业务目标

立即咨询